Описание
AI-модуль: Умный ключ с распознаванием кодового ритма
Распознавание уникального ритмического рисунка, который воспроизводит пользователь (например постукиванием по поверхности или по ручке входной двери)
— Для классификации применяются нейронные сети;
— Управление голосовыми командами или кнопкой;
— Низкое энергопотребление: создаие автономных решений;
— Отсутствие задержки обработки: приложения реального времени.
Обучение
При первом включении и после перезагрузки устройство готово запомнить ритм, который вводит пользователь.
При появлении запроса дайте голосовую команду обучиться, и простучите свой ритм. После этого устройство перейдет в режим распознавания.
Распознавание
Устройство «прослушивает» входящий ритм и определяет, совпадает ли он с установленным.
В случае совпадения устройство отправляет управляющий сигнал (например на реле для открытия двери), затем переходит в спящий режим.
Спящий режим
В режиме ожидания устройство сохраняет энергию, ожидая команду от пользователя.
Возможности
• DIY — самостоятельное создание любителями умных устройств
• Обучение технологиям искусственного интеллекта и машинного обучения
Примеры использования
• Управление замком, открытие двери в дом, комнату, гараж; способ входа без ключа.
• Ограничение доступа к управлению устройствами умного дома (например, защита от детей): свет, вентилятор, кондиционер
• Доступ к автомобилю: секретки и кодовый ритм для запуска двигателя.
• Ограничение доступа внутри офисных помещений.
• Персональные шкафчики без физических ключей и запоминания цифровых комбинаций.
Режим обучения
Простучите ритм длительностью до 4-х секунд.
Внимание! Стучите ритм, когда светодиод горит белым цветом.
Совет: ритм должен быть достаточно сложным, используйте, например, ритмы любимых музыкальных мелодий.
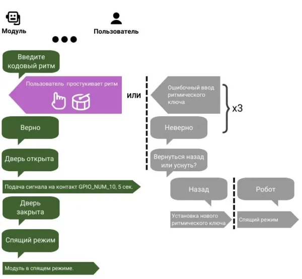
Режим распознавания
Простучите установленный, как ключ, ритм в ответ на запрос модуля.
Внимание! Простукивайте ритм, когда светодиод горит белым.
Удачное распознавание: модуль подтверждает и отправляет сигнал на контакт GPIO_NUM_10 длительностью 5 секунд и затем переходит в спящий режим.
Неправильный ритм: модуль просит повторить.
Режим сна
Вход в спящий режим возможен в трех случаях:
• После успешного ввода ритмического ключа;
• В случае бездействия (не поступают команды) в течение 7 секунд;
• Переход по команде «Робот»;
• В случае ввода неверного ключа три раза подряд (подтвердить командой «Робот»).
Выход из спящего режима – произнесите команду «Робот».

























